🤖 I'm Sysadmin: getting started with proPilot Self-Hosted
This Sysadmin guide provides information about proPilot architecture, and details the necessary steps to install it.
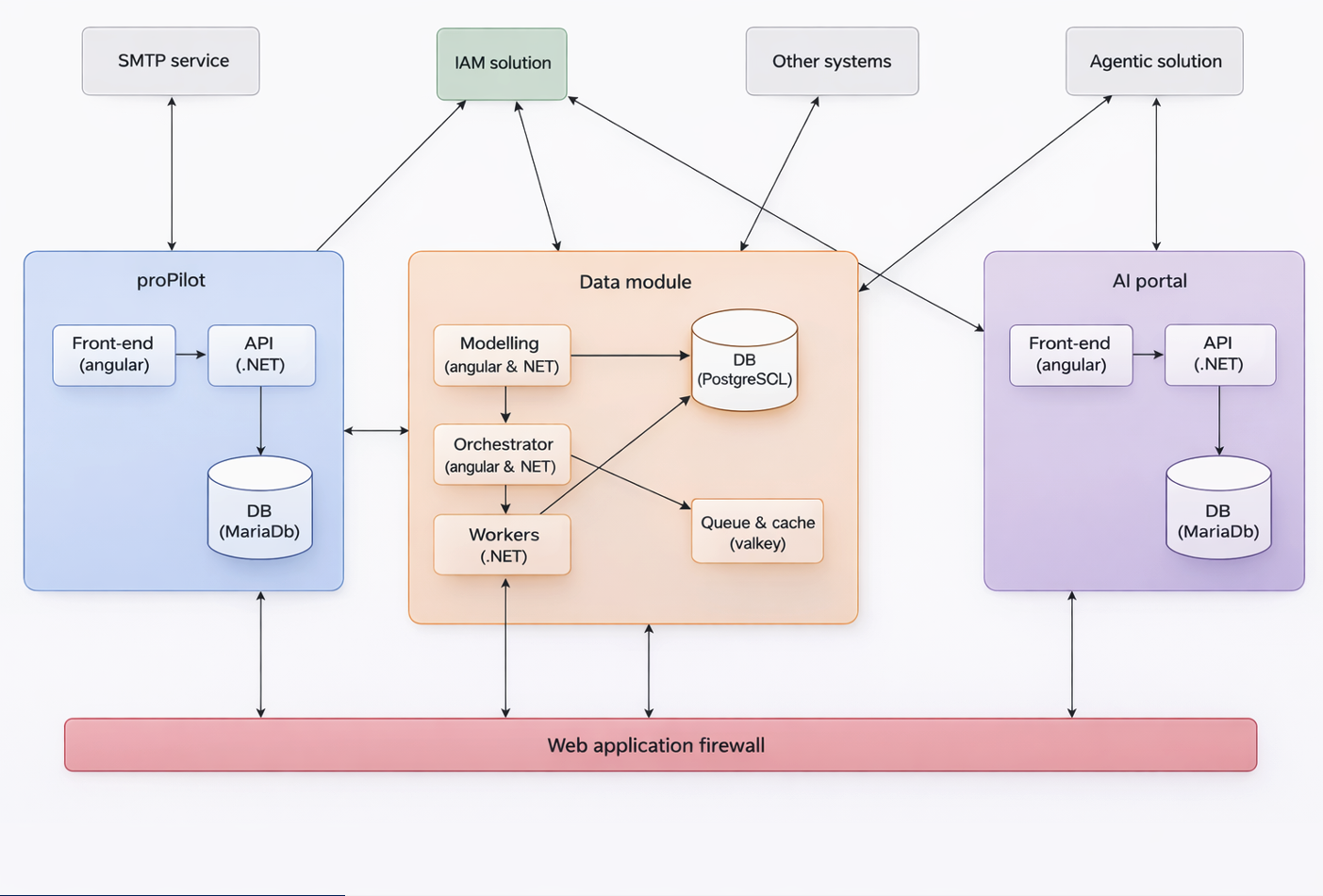
Production architecture
Please read the rest of this documentation carefully. It is focused on helping you to define and setup a proper production architecture.
This is the recommended target architecture for proPilot:

Components' interactions
From top left corner, going clockwise:
Docker engine
proPilot uses a containerized architecture and Docker is required to manage the containersproPilot stores and retrieves data from a MariaDB database (operational and configuration data)
MariaDB configurationproPilot sends emails through an SMTP server
proPilot interacts with Keycloak for user authentification and user account management
Keycloak configuration documentation